View Categories

Using Custom Objects in Workflow Actions and Triggers

2 min read

Custom Objects are now live in workflows! This new feature empowers users to create object-specific workflows. Now seamlessly trigger workflows based on custom object-related triggers and define a series of actions to automate your processes.

TABLE OF CONTENTS

What’s New?

  • Custom Object Workflows: Create workflows specific to your custom objects (e.g., Home, Cars, Pets, etc.).
  • Trigger Workflows with Custom Object Events: Automate processes using powerful triggers specific to your custom objects.
  • Perform Targeted Actions: Define object-specific actions, like creating, updating, or clearing custom object records, and integrate them with other tools.

How it Works?

  • Go to the Workflow Landing Page and click Create Workflow.
  • Select the Object-based Workflow you wish to configure.
  • Customize your workflow with the following triggers and actions.

Actions and Triggers

The below-mentioned actions and Triggers are present in the Custom Object Workflows –

Triggers

Custom Object

  • Home Created
  • Home Changed

Events

  • Inbound Webhook

Actions

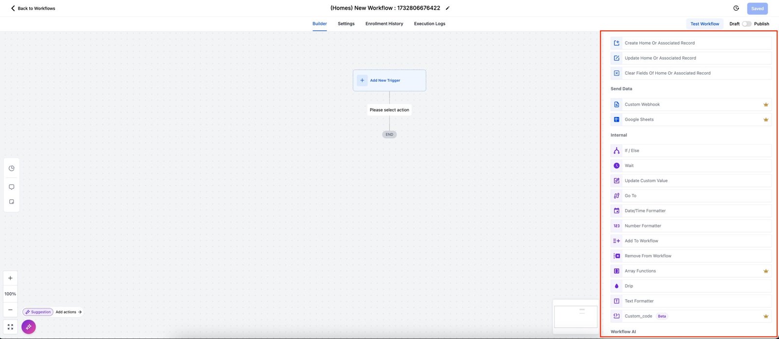
Custom Objects

  • Create Home or Associated Record
  • Update Home or Associated Record
  • Clear fields of Home or Associated Record

Send Data

  • Custom Webhook
  • Google Sheets

Internal

  • If / Else
  • Wait
  • Update Custom Value
  • Go To
  • Date/Time Formatter
  • Number Formatter
  • Add To Workflow
  • Remove From Workflow
  • Array Functions
  • Drip
  • Text Formatter
  • Custom Code

Workflow AI

  • GPT powered by OpenAI

Use Case

A real estate agency uses a custom object called “Home” to track home listings. When the Home Status field is marked as “Closed” (indicating the property is sold), they want to automate the next steps, including updating records and logging sales data.

Trigger:

  • Object Changed: Trigger the workflow when the Home Status field in the “Home” object changes to “Closed”.

Workflow Actions:

  • Update Associated Object: Update an associated object (e.g., “Agent”) linked to the sold property.
  • Add a Row to Google Sheets: Use the Google Sheets Integration to log the sale in a centralized document for tracking and reporting.
  • Clear a Field in the Object or Associated Object: Clear the temporary Notes and Internal Comment custom fields that are no longer needed.